RPP – Reactive Pandemic Protocol
a computational approach
Abstract
Our cities are not ready for an unexpected disruption such as the one we are living in right now. We have seen it over the last months of our lives. COVID-19 has placed immense pressure on our healthcare system and forced organisations to dramatically change the way they operate and to co-operate in new ways. The pandemic can offer a fresh sense of urgency to resolve these issues and leave us with a system that works better and in a smarter way.
And although we are aware of the limitations to prevent this type of threat, we can be more prepared to contain it whenever and wherever it hits.
How can we design a protocol of design intervention that brings together buildings that will be inoperable during such circumstances? We have seen all around the world how a vast amount of different building typologies would transform in order to serve as a support of a collaboration network to fight the pandemic.
But, what if from the first second of detection of a case, a whole network of agents can distribute information and deploy a protocol of emergence that will reprogramme the use of buildings in minutes? What if we could have figures and solutions instantly and inform decision makers?
Our aim is to focus on elaborate a digital simulator that will inform decision makers and will connect buildings whenever an outbreak is detected. This would be dynamic and will change according to real time data of the new cases and demand of resources.
Introduction
The simulator will be based on two main principles.
A risk/vulnerability index elaborated based on different parameters that defines us risk areas where the deployment of the protocol will have to happen immediately.
On the other hand the protocol of detection and location of persons of risk or persons of potential risk will determine as well the functioning of the tool.
In order for the protocol to act, another set of information is needed: the typologies, their size and characteristics. This set of data will contain:
- This set of data will contain:Potential typologies to be adapted as part of the network. In this simulator we will consider the following:
Educational facilities
Religious buildings
Sport facilities
Event Hall/Exhibition
Parking

- Size of ground floor (this will be an assumption based on cadastral information, the ‘adaptable’ space will be considered after the analysis of several real case typologies in the city of Barcelona. This will contain as well adaptability aspects such as the speed of transformation of the space itself.
- Proximity between the network, especially the closeness to the detection of the origin of the outbreak.
Methodology
The scope of work is between two scales. The larger scale is Barcelonas 10th district Sant Martí. We devided the district into ABS(basic health area) boundaries to visualize the Vulnerability Indexes, IC and RM. At the smaller scale of the 28 Blocks which are located at El Parc i la Llacuna del Poblenou we focused the visualization on a Buiding scale. The simulator shuffles between the two scales of Sant Martí and the 28 Blocks in order to visualize the scalability of the protocol.
Current
Vulnerability Map (VM)![]()
In order to simulate the progression of the COVID-19 virus, the context in which it initially spread was analyzed. Specific vulnerabilities which may cause the increased likelihood of further spreading the infection or limit the delivery of services and resources were listed and weighted as the following:
– Ratio of small streets 5%
– Socioeconomic Vulnerability 25%
– Population Density 20%
– Aging Population 25%
– Homeless Population 5%
– Number of commuters 10%
– Big Households 10%
The weights were given following as a references indexes such as x and x but also as a subjective and personal approach to the topic.
These parameters could be modified, adding more complexity to the Index or converted into others to assess Vulnerability in different study cases such as Natural Disasters or other type of city emergencies.
Data collection/processing
To unify the output on the district level, the AEB (basic statistical area) boundaries were used to group and average the values. This produced a matrix of thirty-four (34) branches (AEB within Sant Marti) with seven (7) indices (parameters).
Infection Count (IC)![]()
While the VM shows the inferred risk areas, the actual infection count (IC) provides validation. The IC values are the standardized rate of positive cases per 10,000 inhabitants. The dataset uses the ABS (basic health area) boundaries which is the main territorial unit through which primary health care services are organized. These boundaries were also used for the map visualization in order to accurately reflect the infected population during the time the data was collected.
Risk Map(RM)![]()
The VM cross-referenced with the IC produced the initial risk map (RM). The RM is the base dataset to be used for the first iteration of the protocol proposal. The risk areas were categorized into four (4) prioritization levels according to the following ruleset:
Priority 1 (high-risk): High vulnerability & High IC -> Infected provided closeby facilities
Priority 2 (high-risk): Low Vulnerability & High IC -> Infected provided closeby facilities
Priority 3 (moderate risk): High vulnerability & Low IC -> Infected transferred to existing facilities
Priority 4 (non-risk): Low Vulnerability & Low IC -> Infected transferred to existing facilities
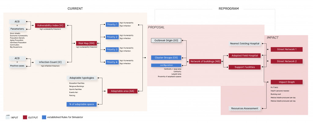
Inputs & Design Space
The Framework of the Simulator will be shown progressively in a Diagram. The colors visualize which Variables are Inputs, Outputs, or established rules for the Simulator. The division between current, proposal, and Impact will be shown in the image below.

Demonstration
Discussion and Next Steps
The Reactive Pandemic Protocol has the potential to resolve issues that encounter a city in connection with a pandemic like the absence of resources, overwhelmed healthcare capacity, and pressure on decision-makers. It is also an instrument that provides a city administrative flexibility in case of a slower response or lack of communication at the national level.
Adaptability
The scale of implementation possibilities goes from neighborhood to a district and the hole City but also Communities without a lot of resources.
This multi-scalability also means that the RPP can be globally implemented and as we have experienced from COVID-19 it is an advantage to consider the adaptability on the global scale for the Simulator.
Flexibility
Variables such as the indicators and the weighting of the Vulnerability Index are flexible and can be expanded with new ones. The criteria, the amount, and the capacity for the selection of infrastructures, that will be part of the Building network can also be adjusted. And the rule of reprogramming the mobility and public space can be redefined as required in order to change the impact. This visualizes the adaptability and thus the potential of the RPP.
Next Steps
An important amount of resources will be needed in order to make the collaboration network work properly.
There is a potential set of data that could be collected and integrated onto the system to extend the Buildingnetwotk and to add complexity to the Simulator.
Next Step: adjusting Simulator to other scenarios
This protocol of actuation it’s intended to be a model applicable to different case scenarios. Including additional needed Variables to adjust the Vulnerability Index and adding other demanded facilities for other scenarios could give this Simulator a higher Value.Examples of potential scenarios:
urban flooding
natural catastrophe
climate change
Migration
Immigration
Next Step: complexifying Building Network
Restaurants (Food production). Restaurants that could provide feeding to the patients and health workers and offer the possibility to not to have to close their businesses. Depending on the size of the restaurants the potential size of the kitchen will be determined.
Factories. Masks/respiratory productions, 3D printing, etc.
Medical Waste Facilities. Medical waste during COVID has been shown to be x10 times more than in the pre-pandemic. Medical waste treatment plans/landfills will potentially be considered as part of the equation.
Parkings/Open spaces. The potential site to act as parking for health workers/morgue/storage of medical equipment
Pharmacies. Nearby pharmacies could supply quickly medicines and medical resources.
Laundry services shops. Going further we could also consider specific laundry spots as a needed part of the infrastructure of the network.
This could be potentially a model more interesting in small towns where there is no nearby hospital and resources are more limited.
Conclusion
The Reactive Pandemic Protocol is an Instrument for cities to decrease the response time for disruptive events. Reprogrammed Buildings will be transformed into needed Infrastructure in order to extensions needed capacities at the origin of the emergency. Together the Buildings form a Network and according to this, the Streets will be reprogrammed to support the Building Network and its intern and extern connection.
Considering the Adaptability, multi-scalability, and Flexibility of the Reactive Pandemic Protocol underline its potential to prepare and to develop the current city into resilient urban systems. Preparedness, the capability of a quick response, and mitigation of the impact are the objectives of the RPP. A resilient city is characterized by the fact that its infrastructure capacity can be flexibly adjusted in order to guarantee service at peak situation for Infrastructure in an emergency. At the same time, the Infrastructure can be scaled to an efficient scale for times without an emergency.
Mitigation & Prevention
The RPP mitigates pressures on the city in a disruptive event like a pandemic. The great advantage of the Simulator lies in the adaptability of the protocol to other emergency situations such as urban flooding, climate change, natural catastrophe, immigration, migration, or refugees.
Mitigation is essential especially for non-predictable events and in cases of Absent of emergency infrastructure and can help in the future countries and cities that don’t have enough resources to prepare and reprogram their cities for highly unexpected scenarios. For this reason, the RPP is an important Instrument for Middle- and low-income countries for a rapid response in an emergency situation.
If we learn from the current Situation the RPP can be further developed to become a resilient Network which makes the protocol even more grounded and robust.
Reactive Pandemic Protocol, a computational approach is a project of IAAC, Institute for Advanced Architecture of Catalonia developed at Master in City and Technology, workshop in 2019/2020 by Students: Rovianne Santiago, Jochen Morandell and Alejandro Quinto and Faculty: Alex Mademochoritis, Eugenio Bettuchi, Rodrigo Aguirre, Iacopo Neri.
